AI正在成为跨境公司的“隐形员工”:企业微信 OpenClaw 实操指南
Wayfair官方经理解码定价运营策略,拆解亿级大卖0-1运营实战全路径!点击获取>>>

最近,企业微信发布了一条重要消息:
正式支持 OpenClaw 智能机器人接入!

对于跨境电商公司来说,这意味着:
✅ 信息抓取更快
✅ 客户管理更智能
✅ 工作自动化更高效
简单理解:
企业微信 = 工作入口
OpenClaw = AI 自动化大脑
部署方式灵活:
云端一键部署(腾讯云 Lighthouse)7×24小时在线
本地部署,随时测试
同时支持 企业微信、QQ、钉钉、飞书 四大主流办公平台。
换句话说,AI 可以直接参与你的日常工作,让重复任务自动完成。
1️⃣ 跨境行业情报机器人 🌎
跨境电商信息更新快,每天都有新政策、新规则、新市场动态。
OpenClaw 可以帮你:
自动抓取 Amazon、TikTok Shop、eBay 等平台公告
监控各国 VAT、GST、SUT 等税务政策
汇总行业新闻并推送到企业微信群
📌 示例推送:
今日跨境行业情报:
1️⃣ Amazon 德国站仓储政策更新
2️⃣ TikTok Shop 美国物流补贴调整
3️⃣ 欧盟 VAT 数字化监管推进
4️⃣ 沙特电商税务监管加强
让市场团队每天第一时间获取情报,决策更快。
2️⃣ 平台政策监控机器人 🛒
政策变化可能直接影响业务。
OpenClaw 可以:
监控 Amazon、Walmart、TikTok Shop 等平台规则
一旦更新,自动提醒团队
提前让销售和运营做好准备
📌 示例:
Amazon 新政策提醒:
生效时间:2026.4.1
内容:欧洲仓储库存规则调整
3️⃣ 税务政策机器人 💰
跨境税务越来越复杂,AI 可以帮你:
跟踪欧盟 VAT、美国 SUT、墨西哥税改、中东 VAT
自动整理申报时间和合规要求
及时提醒团队和客户
避免错过关键申报期或违反法规。
4️⃣ 内容生产机器人 ✍️
跨境公司越来越依赖内容营销:
公众号文章
LinkedIn 或社群内容
行业报告
OpenClaw 可以自动生成:
选题列表
文章大纲
内容初稿
你只需稍作优化,即可大幅节省时间。
为什么跨境公司必须关注 OpenClaw 💡
跨境电商特点:
信息量大
规则复杂
市场全球化
企业微信 + OpenClaw 能让你:
AI 替你收集信息
自动生成内容
管理客户
提醒任务和合规风险
简单来说,AI 正在悄悄替你干活,让团队把精力放在真正需要决策的事情上。
✅ 总结
企业微信 + OpenClaw,不只是聊天工具,而是跨境电商公司的 AI 自动化工作台。
未来,越来越多公司会建立自己的:
行业情报系统
内容生产系统
客户运营系统
而 OpenClaw,是最容易落地的起点。
OpenClaw 和亚马逊运营的关系,本质上是 “AI 自动化工具 + 跨境电商业务管理” 的结合。它不是直接做销售或发货,而是 帮助卖家提升运营效率、数据处理能力、政策合规性和客户管理能力。我帮你梳理几个关键点:
1️⃣ 自动化数据抓取与分析
亚马逊运营涉及大量数据:
销售数据:每日销量、库存、退货率
竞品数据:价格、评价、上架情况
平台政策:FBA 政策、促销规则、上架规范
OpenClaw 可以:
自动抓取亚马逊后台或公开数据(合法的范围内)
做每日/每周报表推送
自动分析竞品价格、销售趋势
监控库存和 FBA 跨仓库存状态
✅ 卖家和运营团队不用每天手动看后台,AI 代劳。
2️⃣ 政策合规监控
亚马逊政策频繁更新,特别是:
FBA 仓储政策
产品上架规范
平台销售税、VAT 报告
禁售类目和物流要求
OpenClaw 可以:
自动抓取亚马逊官方公告
分类整理政策变化
生成企业微信或内部提醒
提前告知运营、财务和法务团队
这大大降低因政策变化导致违规或下架的风险。
3️⃣ 内容优化和选品建议
亚马逊运营的重要工作之一是:
产品上架文案
标题和关键词优化
产品描述优化
OpenClaw 可以:
根据产品类目生成标题/关键词建议
分析竞品文案风格
给出初步优化方案,运营只需微调即可
这相当于给运营团队提供 智能助理。
4️⃣ 客户和评论管理
亚马逊运营需要关注:
买家评价
退货率
问答/售后消息
OpenClaw 可以:
自动抓取客户评论
生成负面评论预警或统计报告
按问题类型自动分类提醒运营处理
让客户服务更高效,提升店铺评分和转化率。
5️⃣ 销售预测和库存管理
库存和销售预测是亚马逊运营的核心之一。
OpenClaw 可以:
根据历史销售数据和趋势生成预测
结合促销/节日做补货建议
提醒运营注意潜在断货风险
✅ 结合企业微信,还能直接把提醒推送给团队,快速落地。
6️⃣ 活动和广告管理辅助
亚马逊运营常做:
Lightning Deals、促销活动
PPC 广告投放
OpenClaw 可以:
自动生成活动报告
分析广告投放数据(ACOS、ROI、CTR)
提供调整建议
减少人工分析时间,让运营专注策略。
🔹 总结
OpenClaw 对亚马逊运营的价值在于:
简言之,OpenClaw 是亚马逊运营的“AI助手”,负责数据收集、分析、提醒和初步决策辅助,让运营团队更高效、更安全、更智能。
以下是为了方便记录OpenClaw接入智能机器人的一些详细步骤:
OpenClaw接入智能机器人
前期准备 第一步:以长连接方式创建智能机器人,获取Bot ID和Secret 第二步:关联企微机器人与OpenClaw 方式一:在腾讯云lighthouse中部署OpenClaw并关联机器人 方式二:在本地终端部署OpenClaw并关联机器人 附1:智能表格webhook的使用指引 附2:使用企微API
前期准备
当前,可用企业微信智能机器人接入OpenClaw。
在将OpenClaw接入企业微信之前,请确认当前设备已经完成:
客户端已安装企业微信最新版本 在本地设备安装OpenClaw;或者在腾讯云轻量应用服务器Lighthouse实例中部署了OpenClaw
第一步:以长连接方式创建智能机器人,获取Bot ID和Secret
通过长连接方式创建的智能机器人,支持被动回复多条消息,支持主动向用户发送消息
可在客户端-工作台,点击-智能机器人-创建机器人,选择API模式创建

选择以「长连接」方式创建,并获取Bot ID 和 Secret
第二步:关联企微机器人与OpenClaw
本地部署和云服务商部署的OpenClaw,都可以使用「终端」进行操作
方式一:在腾讯云lighthouse中部署OpenClaw并关联机器人
1.使用腾讯云轻量应用服务器Lighthouse
2.进入轻量云,选中已部署OpenClaw的轻量应用服务器,点击服务器实例卡片即可进入“管理实例”页面,进入“应用管理”页
3.在通道中,选择【企微机器人(长链接)】
4.依次在输入框内输入前文创建企业微信机器人时随机生成的 Bot ID 和 Secret 。填写完成后,点击界面中的添加并应用按钮,并在弹出的弹框中点击确定,稍等片刻,即可在界面中看到已经完成的企业微信机器人配置。
5.输入后,点击「添加并应用」,并完成重启
6.保存机器人,回到企业微信机器人创建页面,保存并创建
7.在企业微信中与智能机器人正常对话
方式二:在本地终端部署OpenClaw并关联机器人
1.以本地部署为例,在本地搜索打开终端,输入以下命令,安装企微插件openclaw plugins install @wecom/wecom-openclaw-plugin
2. 安装成功提示如图
3.重启OpenClawopenclaw gateway start
4.在终端中,输入以下命令,添加渠道openclaw channels add
5.在「select channel」步骤,选择 channel 为「企业微信」
6.输入企业微信机器人Bot ID、Secret
7.选择finish
8.选择配对方式,选择「Pairing」
9.完成后续配置,并可看到配置渠道成功
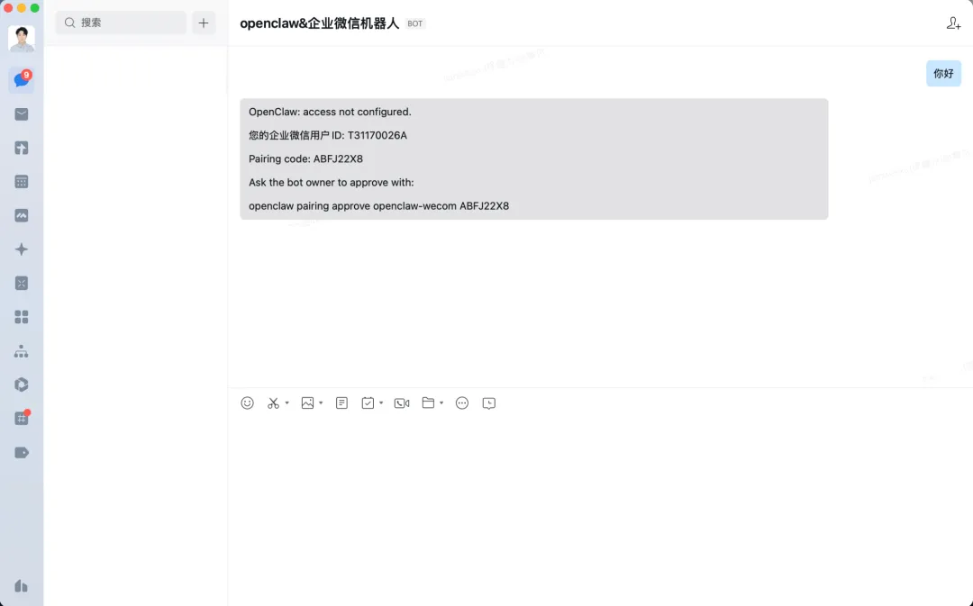
10.在企业微信中,保存机器人,并跟他发消息。会收到一个配置密钥
11.复制此信息最后一行,并输入在终端中,完成配对
12.此时可在企业微信中正常对话
云服务商部署的OpenClaw,也可以以URL回调方式创建机器人快速完成对接
附1:智能表格webhook的使用指引
你可以使用OpenClaw快速接入并写入数据至智能表格,配置及接入方法可参考:接收外部数据到智能表格
当用户在智能表格中开启「接收外部数据」后,系统会为该表格生成唯一的 Webhook 地址,可通过标准 HTTP POST 请求新增智能表格记录及更新智能表格记录。
适用于以下典型场景:
附2:使用企微API
1)如需进一步调用企微应用API,可在管理后台-我的企业获取企业ID,在应用管理-自建应用-获取应用Secret(建议新建企业来完整体验)
获取corpid: 
获取Secret:进入自建应用,点击查看并发送Secret后,即可在消息列表中,获取对应密钥 
2)将上述获取的企业ID和应用Secret发送给已关联OpenClaw的机器人后,即可发起获取access token指令,并通过access token调用企微API,如调用文档API等



最近,企业微信发布了一条重要消息:
正式支持 OpenClaw 智能机器人接入!

对于跨境电商公司来说,这意味着:
✅ 信息抓取更快
✅ 客户管理更智能
✅ 工作自动化更高效
简单理解:
企业微信 = 工作入口
OpenClaw = AI 自动化大脑
部署方式灵活:
云端一键部署(腾讯云 Lighthouse)7×24小时在线
本地部署,随时测试
同时支持 企业微信、QQ、钉钉、飞书 四大主流办公平台。
换句话说,AI 可以直接参与你的日常工作,让重复任务自动完成。
1️⃣ 跨境行业情报机器人 🌎
跨境电商信息更新快,每天都有新政策、新规则、新市场动态。
OpenClaw 可以帮你:
自动抓取 Amazon、TikTok Shop、eBay 等平台公告
监控各国 VAT、GST、SUT 等税务政策
汇总行业新闻并推送到企业微信群
📌 示例推送:
今日跨境行业情报:
1️⃣ Amazon 德国站仓储政策更新
2️⃣ TikTok Shop 美国物流补贴调整
3️⃣ 欧盟 VAT 数字化监管推进
4️⃣ 沙特电商税务监管加强
让市场团队每天第一时间获取情报,决策更快。
2️⃣ 平台政策监控机器人 🛒
政策变化可能直接影响业务。
OpenClaw 可以:
监控 Amazon、Walmart、TikTok Shop 等平台规则
一旦更新,自动提醒团队
提前让销售和运营做好准备
📌 示例:
Amazon 新政策提醒:
生效时间:2026.4.1
内容:欧洲仓储库存规则调整
3️⃣ 税务政策机器人 💰
跨境税务越来越复杂,AI 可以帮你:
跟踪欧盟 VAT、美国 SUT、墨西哥税改、中东 VAT
自动整理申报时间和合规要求
及时提醒团队和客户
避免错过关键申报期或违反法规。
4️⃣ 内容生产机器人 ✍️
跨境公司越来越依赖内容营销:
公众号文章
LinkedIn 或社群内容
行业报告
OpenClaw 可以自动生成:
选题列表
文章大纲
内容初稿
你只需稍作优化,即可大幅节省时间。
为什么跨境公司必须关注 OpenClaw 💡
跨境电商特点:
信息量大
规则复杂
市场全球化
企业微信 + OpenClaw 能让你:
AI 替你收集信息
自动生成内容
管理客户
提醒任务和合规风险
简单来说,AI 正在悄悄替你干活,让团队把精力放在真正需要决策的事情上。
✅ 总结
企业微信 + OpenClaw,不只是聊天工具,而是跨境电商公司的 AI 自动化工作台。
未来,越来越多公司会建立自己的:
行业情报系统
内容生产系统
客户运营系统
而 OpenClaw,是最容易落地的起点。
OpenClaw 和亚马逊运营的关系,本质上是 “AI 自动化工具 + 跨境电商业务管理” 的结合。它不是直接做销售或发货,而是 帮助卖家提升运营效率、数据处理能力、政策合规性和客户管理能力。我帮你梳理几个关键点:
1️⃣ 自动化数据抓取与分析
亚马逊运营涉及大量数据:
销售数据:每日销量、库存、退货率
竞品数据:价格、评价、上架情况
平台政策:FBA 政策、促销规则、上架规范
OpenClaw 可以:
自动抓取亚马逊后台或公开数据(合法的范围内)
做每日/每周报表推送
自动分析竞品价格、销售趋势
监控库存和 FBA 跨仓库存状态
✅ 卖家和运营团队不用每天手动看后台,AI 代劳。
2️⃣ 政策合规监控
亚马逊政策频繁更新,特别是:
FBA 仓储政策
产品上架规范
平台销售税、VAT 报告
禁售类目和物流要求
OpenClaw 可以:
自动抓取亚马逊官方公告
分类整理政策变化
生成企业微信或内部提醒
提前告知运营、财务和法务团队
这大大降低因政策变化导致违规或下架的风险。
3️⃣ 内容优化和选品建议
亚马逊运营的重要工作之一是:
产品上架文案
标题和关键词优化
产品描述优化
OpenClaw 可以:
根据产品类目生成标题/关键词建议
分析竞品文案风格
给出初步优化方案,运营只需微调即可
这相当于给运营团队提供 智能助理。
4️⃣ 客户和评论管理
亚马逊运营需要关注:
买家评价
退货率
问答/售后消息
OpenClaw 可以:
自动抓取客户评论
生成负面评论预警或统计报告
按问题类型自动分类提醒运营处理
让客户服务更高效,提升店铺评分和转化率。
5️⃣ 销售预测和库存管理
库存和销售预测是亚马逊运营的核心之一。
OpenClaw 可以:
根据历史销售数据和趋势生成预测
结合促销/节日做补货建议
提醒运营注意潜在断货风险
✅ 结合企业微信,还能直接把提醒推送给团队,快速落地。
6️⃣ 活动和广告管理辅助
亚马逊运营常做:
Lightning Deals、促销活动
PPC 广告投放
OpenClaw 可以:
自动生成活动报告
分析广告投放数据(ACOS、ROI、CTR)
提供调整建议
减少人工分析时间,让运营专注策略。
🔹 总结
OpenClaw 对亚马逊运营的价值在于:
简言之,OpenClaw 是亚马逊运营的“AI助手”,负责数据收集、分析、提醒和初步决策辅助,让运营团队更高效、更安全、更智能。
以下是为了方便记录OpenClaw接入智能机器人的一些详细步骤:
OpenClaw接入智能机器人
前期准备 第一步:以长连接方式创建智能机器人,获取Bot ID和Secret 第二步:关联企微机器人与OpenClaw 方式一:在腾讯云lighthouse中部署OpenClaw并关联机器人 方式二:在本地终端部署OpenClaw并关联机器人 附1:智能表格webhook的使用指引 附2:使用企微API
前期准备
当前,可用企业微信智能机器人接入OpenClaw。
在将OpenClaw接入企业微信之前,请确认当前设备已经完成:
客户端已安装企业微信最新版本 在本地设备安装OpenClaw;或者在腾讯云轻量应用服务器Lighthouse实例中部署了OpenClaw
第一步:以长连接方式创建智能机器人,获取Bot ID和Secret
通过长连接方式创建的智能机器人,支持被动回复多条消息,支持主动向用户发送消息
可在客户端-工作台,点击-智能机器人-创建机器人,选择API模式创建

选择以「长连接」方式创建,并获取Bot ID 和 Secret
第二步:关联企微机器人与OpenClaw
本地部署和云服务商部署的OpenClaw,都可以使用「终端」进行操作
方式一:在腾讯云lighthouse中部署OpenClaw并关联机器人
1.使用腾讯云轻量应用服务器Lighthouse
2.进入轻量云,选中已部署OpenClaw的轻量应用服务器,点击服务器实例卡片即可进入“管理实例”页面,进入“应用管理”页
3.在通道中,选择【企微机器人(长链接)】
4.依次在输入框内输入前文创建企业微信机器人时随机生成的 Bot ID 和 Secret 。填写完成后,点击界面中的添加并应用按钮,并在弹出的弹框中点击确定,稍等片刻,即可在界面中看到已经完成的企业微信机器人配置。
5.输入后,点击「添加并应用」,并完成重启
6.保存机器人,回到企业微信机器人创建页面,保存并创建
7.在企业微信中与智能机器人正常对话
方式二:在本地终端部署OpenClaw并关联机器人
1.以本地部署为例,在本地搜索打开终端,输入以下命令,安装企微插件openclaw plugins install @wecom/wecom-openclaw-plugin
2. 安装成功提示如图
3.重启OpenClawopenclaw gateway start
4.在终端中,输入以下命令,添加渠道openclaw channels add
5.在「select channel」步骤,选择 channel 为「企业微信」
6.输入企业微信机器人Bot ID、Secret
7.选择finish
8.选择配对方式,选择「Pairing」
9.完成后续配置,并可看到配置渠道成功
10.在企业微信中,保存机器人,并跟他发消息。会收到一个配置密钥
11.复制此信息最后一行,并输入在终端中,完成配对
12.此时可在企业微信中正常对话
云服务商部署的OpenClaw,也可以以URL回调方式创建机器人快速完成对接
附1:智能表格webhook的使用指引
你可以使用OpenClaw快速接入并写入数据至智能表格,配置及接入方法可参考:接收外部数据到智能表格
当用户在智能表格中开启「接收外部数据」后,系统会为该表格生成唯一的 Webhook 地址,可通过标准 HTTP POST 请求新增智能表格记录及更新智能表格记录。
适用于以下典型场景:
附2:使用企微API
1)如需进一步调用企微应用API,可在管理后台-我的企业获取企业ID,在应用管理-自建应用-获取应用Secret(建议新建企业来完整体验)
获取corpid: 
获取Secret:进入自建应用,点击查看并发送Secret后,即可在消息列表中,获取对应密钥 
2)将上述获取的企业ID和应用Secret发送给已关联OpenClaw的机器人后,即可发起获取access token指令,并通过access token调用企微API,如调用文档API等







其他
04-09 周四











