因操作失误,将用于抵扣的发票出口退税勾选了,怎么办?
AI设计/3D打印/欧洲市场实战拆解,点击报名
我们公司因操作失误,将一张需要用于内销抵扣的发票,确认用途为申请出口退税了,请问在全国统一规范电子税务局上要怎么操作呢?
您好,纳税人已经确认用途为申请出口退税或代办退税的发票,如改用于申报抵扣,应当向主管税务机关提出“进货凭证信息回退申请”流程,经主管税务机关核实该发票尚未申报出口退税,并将发票电子信息回退后,由纳税人调整用途。
接下来,就来看一下如何在全国统一规范电子税务局(以下简称“新电子税局”)进行申请吧!
步骤一
纳税人登录电子税局,通过功能菜单进入进货凭证信息回退申请。
功能节点
通过【我要办税】 -【出口退税管理】-【出口退(免)税申报】-【进货凭证信息回退申请】;或者通过首页右上角搜索栏输入“进货凭证信息回退申请”进入。

步骤二
01
若需要手动录入凭证信息
点击【新增】按钮,弹出“进货凭证信息回退申请采集”页面,可根据系统提示录入相关信息,进行申请信息采集。


02
若需要按照发票信息进行勾选
生成凭证信息
可点击【按发票批量生成】按钮,进入勾选界面,可通过“开票日期”、“缴款书号码”、“发票号码”进行查询后勾选需要批量生成的数据。


03
若需要修改数据
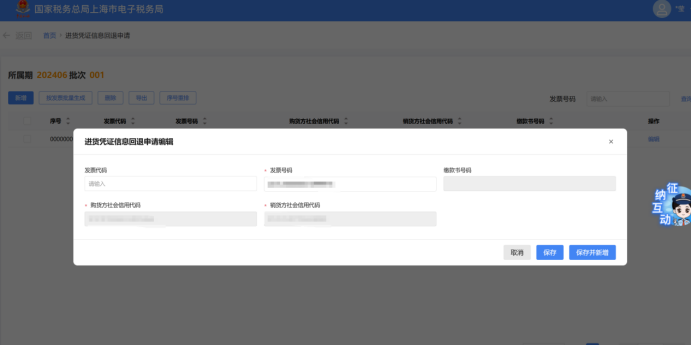
点击明细数据对应的【编辑】按钮,弹出“进货凭证信息回退申请编辑”页面,进行数据编辑修改。


04
若需要删除数据
勾选需要删除的记录,点击【删除】按钮,删除不需要的数据。

05
若需要导出数据
勾选需要导出的记录,点击【导出】按钮,将录入的数据导出至Excel中。

06
若需要进行数据查询
可录入“发票号码”筛选条件,点击【查询】按钮进行查询。

步骤三
纳税人填写完成,确认无误后,点击【提交】按钮后提交到核心,显示申请成功。


步骤四
税务机关受理审核完成后,纳税人可在新电子税局查看该流程结果。
01
登录新电子税局,点击【我要查询】-【一户式查询】-【出口退税相关信息查询】-【退税审核进度查询】功能菜单。

02
进入查询模块后,可通过输入“事项名称”、“申请时间”、“所属期”、“申报批次”、“事项状态”筛选项进行筛选查询。
03
找到对应事项后,可在“事项状态”查看流程受理状态,点击【申请表下载】按钮可下载该流程的申请表。

流程办结后,纳税人就可以进入【税务数字账户】-【发票业务】-【抵扣类勾选】查询到已回退的增值税扣税凭证了。

最后,纳税人就可以按需调整用途为抵扣啦。

小贴士
在增值税申报期内,如果您企业没有进行统计确认,可以直接将退回的进货凭证进行抵扣勾选;如果您已经完成统计确认,但还未进行增值税申报,可以先撤销统计,然后补充进行抵扣勾选;如果您已完成增值税申报,则税款所属期已经转入下月,此时可在下一税款所属期进行抵扣。
供稿:陈莹燕
制作:沈蕾


我们公司因操作失误,将一张需要用于内销抵扣的发票,确认用途为申请出口退税了,请问在全国统一规范电子税务局上要怎么操作呢?
您好,纳税人已经确认用途为申请出口退税或代办退税的发票,如改用于申报抵扣,应当向主管税务机关提出“进货凭证信息回退申请”流程,经主管税务机关核实该发票尚未申报出口退税,并将发票电子信息回退后,由纳税人调整用途。
接下来,就来看一下如何在全国统一规范电子税务局(以下简称“新电子税局”)进行申请吧!
步骤一
纳税人登录电子税局,通过功能菜单进入进货凭证信息回退申请。
功能节点
通过【我要办税】 -【出口退税管理】-【出口退(免)税申报】-【进货凭证信息回退申请】;或者通过首页右上角搜索栏输入“进货凭证信息回退申请”进入。

步骤二
01
若需要手动录入凭证信息
点击【新增】按钮,弹出“进货凭证信息回退申请采集”页面,可根据系统提示录入相关信息,进行申请信息采集。


02
若需要按照发票信息进行勾选
生成凭证信息
可点击【按发票批量生成】按钮,进入勾选界面,可通过“开票日期”、“缴款书号码”、“发票号码”进行查询后勾选需要批量生成的数据。


03
若需要修改数据
点击明细数据对应的【编辑】按钮,弹出“进货凭证信息回退申请编辑”页面,进行数据编辑修改。


04
若需要删除数据
勾选需要删除的记录,点击【删除】按钮,删除不需要的数据。

05
若需要导出数据
勾选需要导出的记录,点击【导出】按钮,将录入的数据导出至Excel中。

06
若需要进行数据查询
可录入“发票号码”筛选条件,点击【查询】按钮进行查询。

步骤三
纳税人填写完成,确认无误后,点击【提交】按钮后提交到核心,显示申请成功。


步骤四
税务机关受理审核完成后,纳税人可在新电子税局查看该流程结果。
01
登录新电子税局,点击【我要查询】-【一户式查询】-【出口退税相关信息查询】-【退税审核进度查询】功能菜单。

02
进入查询模块后,可通过输入“事项名称”、“申请时间”、“所属期”、“申报批次”、“事项状态”筛选项进行筛选查询。
03
找到对应事项后,可在“事项状态”查看流程受理状态,点击【申请表下载】按钮可下载该流程的申请表。

流程办结后,纳税人就可以进入【税务数字账户】-【发票业务】-【抵扣类勾选】查询到已回退的增值税扣税凭证了。

最后,纳税人就可以按需调整用途为抵扣啦。

小贴士
在增值税申报期内,如果您企业没有进行统计确认,可以直接将退回的进货凭证进行抵扣勾选;如果您已经完成统计确认,但还未进行增值税申报,可以先撤销统计,然后补充进行抵扣勾选;如果您已完成增值税申报,则税款所属期已经转入下月,此时可在下一税款所属期进行抵扣。
供稿:陈莹燕
制作:沈蕾









其他
04-09 周四











