稳了,TikTok美国“闯关”成功!双轨方案出炉,字节跳动守住最大底牌
与20位亿级大卖一起解读2026税规新则,共探跨境下一风口,限量席位点击报名
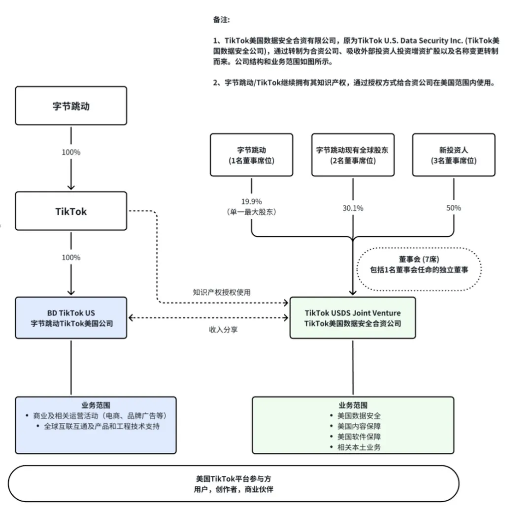
TikTok首席执行官周受资于当地时间12月18日向全体员工发出内部信,正式宣布字节跳动已与三家投资者签署协议,成立TikTok美国数据安全合资有限责任公司(TikTok USDS Joint Venture LLC)的新实体。
根据内部信,所有协议相关事宜将在不晚于2026年1月22日完成。这一方案解决了TikTok在美国运营的法律不确定性,避免了潜在的强制禁令。
双实体运营架构
未来TikTok在美业务将形成双实体运营架构。两个实体各司其职,共同保障TikTok在美国市场的平稳运行。
第一个实体是字节跳动全资控股的TikTok美国公司,负责电商、广告、市场运营等商业活动,以及TikTok产品的全球互联互通。这一主体掌握着TikTok的核心盈利业务。
第二个实体是新成立的TikTok美国数据安全合资公司,专注于美国用户的数据保护、算法安全、内容审核和软件保障等合规相关工作。这一实体旨在满足美国法律对数据安全的本地化要求。
股权结构与治理安排
根据披露的信息,新合资公司的股权结构已经明确:
三家新投资者(甲骨文公司、银湖及MGX)合计持有新合资公司45%的股份;
字节跳动部分现有投资者及其关联方持股30.1%,字节跳动自身将保留19.9%的股份。尽管字节跳动仅保留19.9%的股份,但仍是新合资公司的最大单一股东。
新合资公司将由美国投资者持有多数股权,并由七人董事会管理。
在算法权益这一关键问题上,字节跳动将保留TikTok算法的知识产权,通过授权方式供新合资公司使用,并收取授权费。这一安排既回应了美方对算法安全的关切,也守住了TikTok的核心技术壁垒。

收入分享机制
由于新成立的合资公司负责的数据与内容安全业务具有非营利性质,且运营成本很高,而电商、广告等商业活动作为TikTok的主要收入来源,仍由字节跳动全资控股的实体负责。为保障合资公司运营,两个主体之间将建立商业上合理的收入分享安排。这意味着字节跳动全资控股的商业实体将通过收入分享机制,支持数据安全合资公司的高昂运营成本。
方案背景与意义
TikTok在美国拥有亿级体量用户,自2023年9月在美国上线电商业务以来,TikTok Shop已成为社交电商领域的重要平台。2025年上半年,TikTok Shop美国市场GMV同比增长120%。此前,美国政界长期关注中资科技平台的数据安全问题,甚至曾推动TikTok美国业务出售。经过多轮磋商,中美双方最终达成“委托运营+知识产权授权”的合作模式。
这一方案被视为TikTok在应对美国外资审查与数据安全立法压力下的战略性妥协。该架构通过业务分轨,既满足了美国监管对数据主权的要求,又尽可能保持了字节跳动对核心算法与商业体系的控制。随着2026年1月22日最后期限的临近,TikTok在美国的业务架构调整将进入实质性阶段。其他面临类似跨境数据合规挑战的科技企业,也正密切关注这一方案的执行效果。


TikTok首席执行官周受资于当地时间12月18日向全体员工发出内部信,正式宣布字节跳动已与三家投资者签署协议,成立TikTok美国数据安全合资有限责任公司(TikTok USDS Joint Venture LLC)的新实体。
根据内部信,所有协议相关事宜将在不晚于2026年1月22日完成。这一方案解决了TikTok在美国运营的法律不确定性,避免了潜在的强制禁令。
双实体运营架构
未来TikTok在美业务将形成双实体运营架构。两个实体各司其职,共同保障TikTok在美国市场的平稳运行。
第一个实体是字节跳动全资控股的TikTok美国公司,负责电商、广告、市场运营等商业活动,以及TikTok产品的全球互联互通。这一主体掌握着TikTok的核心盈利业务。
第二个实体是新成立的TikTok美国数据安全合资公司,专注于美国用户的数据保护、算法安全、内容审核和软件保障等合规相关工作。这一实体旨在满足美国法律对数据安全的本地化要求。
股权结构与治理安排
根据披露的信息,新合资公司的股权结构已经明确:
三家新投资者(甲骨文公司、银湖及MGX)合计持有新合资公司45%的股份;
字节跳动部分现有投资者及其关联方持股30.1%,字节跳动自身将保留19.9%的股份。尽管字节跳动仅保留19.9%的股份,但仍是新合资公司的最大单一股东。
新合资公司将由美国投资者持有多数股权,并由七人董事会管理。
在算法权益这一关键问题上,字节跳动将保留TikTok算法的知识产权,通过授权方式供新合资公司使用,并收取授权费。这一安排既回应了美方对算法安全的关切,也守住了TikTok的核心技术壁垒。

收入分享机制
由于新成立的合资公司负责的数据与内容安全业务具有非营利性质,且运营成本很高,而电商、广告等商业活动作为TikTok的主要收入来源,仍由字节跳动全资控股的实体负责。为保障合资公司运营,两个主体之间将建立商业上合理的收入分享安排。这意味着字节跳动全资控股的商业实体将通过收入分享机制,支持数据安全合资公司的高昂运营成本。
方案背景与意义
TikTok在美国拥有亿级体量用户,自2023年9月在美国上线电商业务以来,TikTok Shop已成为社交电商领域的重要平台。2025年上半年,TikTok Shop美国市场GMV同比增长120%。此前,美国政界长期关注中资科技平台的数据安全问题,甚至曾推动TikTok美国业务出售。经过多轮磋商,中美双方最终达成“委托运营+知识产权授权”的合作模式。
这一方案被视为TikTok在应对美国外资审查与数据安全立法压力下的战略性妥协。该架构通过业务分轨,既满足了美国监管对数据主权的要求,又尽可能保持了字节跳动对核心算法与商业体系的控制。随着2026年1月22日最后期限的临近,TikTok在美国的业务架构调整将进入实质性阶段。其他面临类似跨境数据合规挑战的科技企业,也正密切关注这一方案的执行效果。







浙江
01-20 周二











