配置上线后如何验收
更新时间:2026-03-10 08:05
31、为保证独立站正确配置已可以开始交易,建议上线后按此指引进行验收,避免后续无法交易问题
2、已上线独立站检测交易也可以使用此指引
一、测试支付
1、打开独立站,选品下单,进入支付界面


2、输入收件人相关信息(务必使用真实邮编等信息,错误信息可能引发风控拦截),下滑找到连连支付网关,点击Pay now 跳转连连收银台
测试信息参考:
邮箱:自行填写
国家:United States
First name :test
Last name :test
Address:自行填写
City:Los Angeles
State:California
Zip code:90017
Phone:(602) 845-1200

3、输入测试卡号信息,点击支付
卡号:5271 2844 1024 2128
有效期:12/31
CVV:123

请务必注意:
1、不要频繁进行测试,易引发风控,控制在1-2笔即可
二、检查交易
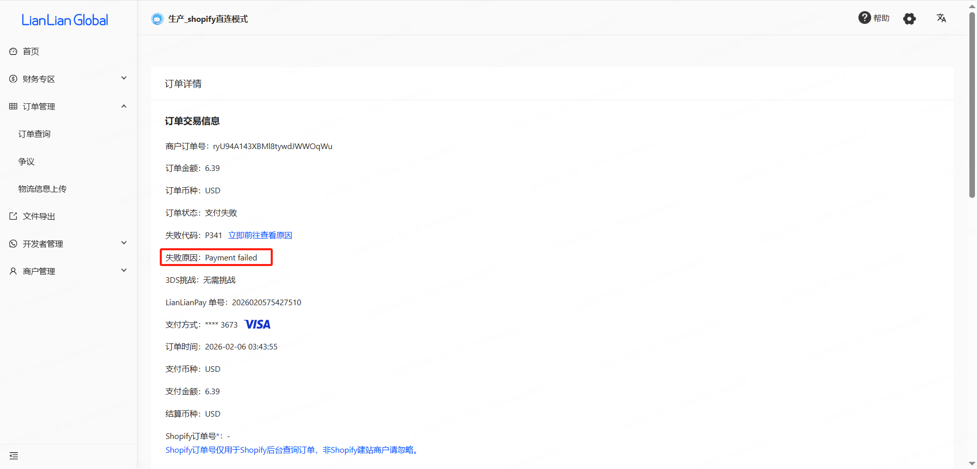
1、登录连连全球收单商户站后台->订单管理-->订单查询,找到测试订单,点击蓝色商户订单号进入订单详情


2、测试卡失败原因为Payment failed、Suspected fraud为正常原因,代表独立站接入成功,正常请求交易
请注意:
1、测试卡没有额度无法支付成功,测试订单请忽略
2、若失败原因为:customer restricted,可能因为频繁测试被拦截,或检查测试收件人信息有效性
3、若为其他失败原因请及时联系客户经理/客服进行咨询
三、常见报错
出现以下报错可联系客户经理/客服进行咨询


最新热门报告作者标签
Wildberries推出多项新功能,布局二手交易与AI工具AMZ123获悉,近日,俄罗斯电商平台Wildberries宣布,对平台多项功能进行升级,包括扩大二手转售服务、推出新的AI工具以及上线虚拟试衣功能,以增强平台生态和用户体验。Wildberries表示,其C2C服务“Resale”(转售)已扩展为一个通用的个人交易平台。此前该服务仅允许用户出售在Wildberries平台购买的商品,而最新更新后,用户可以发布任何商品的转售广告,不再受商品购买来源限制。该功能目前已经在Wildberries网站和移动应用中上线。“Resale”是平台上的个人销售板块,允许用户借助Wildberries的基础设施进行商品交易。
OpenClaw爆火,跨境卖家开始“养龙虾”所谓“养龙虾”,指的是部署和使用近期爆火的开源AI智能体OpenClaw。由于图标是一只红色龙虾,这款工具也被不少从业者形象地称为AI“龙虾”。作为一款支持本地部署、开源可定制的智能体工具,OpenClaw在获得授权后,可调用文件系统、浏览器及 API 接口,自主完成文件整理、邮件处理、信息抓取等多步骤任务。这几天,OpenClaw把“养龙虾”彻底带火了。有人在社交平台上交流怎么部署、怎么接业务,也有人已经盯上了“代装龙虾”的生意。多家媒体提到,当前市面上OpenClaw上门安装服务收费多在数百元区间,500元/次较为常见,还有人放话几天赚了26万元。
需求推动增长,25年eBay跨境物流服务用户激增91%AMZ123获悉,近日,全球电商平台eBay公布的一项数据显示,随着跨境电商需求持续增长,2025年使用其国际物流服务eBay eGS的用户数量同比增长91%,通过该服务完成的整体发货量同比增长41%。eBay将这一增长归因于韩国卖家对海外直销的兴趣持续提升,以及物流服务网络的不断扩展。eBay eGS是一项国际配送服务,由物流企业Linkos与eBay共同运营。该服务为卖家提供一体化跨境物流解决方案,卖家只需将商品寄送至韩国仁川物流中心,系统即可完成后续的商品检查、报关以及目的地国家本地配送等流程。由于操作流程简化、费用相对合理,该服务成为不少新卖家和中小卖家进入全球市场的重要物流渠道。
77%消费者首选品质,泰国电商趋势发生大变化AMZ123获悉,近日,据媒体报道,Lazada泰国首席执行官瓦丽塔表示,泰国电商市场正保持强劲增长态势,预计到2030年,市场价值将从2025年的9700亿泰铢增长至1.8万亿泰铢,复合年均增长率超过14%。这一增长背后并非单纯依靠订单数量的堆砌,而是源于结构性转变:行业重心正从追求单量转向提升每单价值。根据《泰国真实性驱动电商的崛起》,泰国消费者越来越倾向于在品牌官方旗舰店或授权店购物,这一比例已从2020年的12%上升至2024年的30%左右,预计到2030年将达到55%。这一趋势清晰反映出泰国消费者的消费倾向:他们愿意提高预算,购买来自可靠品牌的正品和高品质商品。Lazada的运营数据也印证了这一变化。
Flipkart将总部迁回印度,为IPO做准备AMZ123获悉,近日,据外媒报道,印度电商巨头Flipkart已完成将控股公司从新加坡迁至印度的法律程序,为未来几个月可能进行的IPO做准备。此次重组已获得印度政府批准,Flipkart Internet Private Ltd现正式成为其主要的控股实体。公开资料显示,2018年,美国零售巨头沃尔玛以160亿美元收购Flipkart多数股权,成为其控股股东。2024年,谷歌以3.5亿美元购入Flipkart少数股权,彼时该公司估值约为370亿美元。此次将总部迁回印度,是Flipkart筹备上市的关键一步。据知情人士透露,该公司计划在截至2027年3月的财年内于印度完成IPO。
受中东冲突影响,USPS暂停伊朗等18国邮寄服务AMZ123获悉,近日,USPS(美国邮政)宣布,由于中东冲突对国际运输和物流造成影响,已暂时停止接收寄往多个国家和地区的国际包裹。最新公告显示,此次暂停服务涉及18个国家,包括阿尔及利亚、亚美尼亚、巴林、吉布提、厄立特里亚、伊朗、伊拉克、以色列、科威特、利比亚、马达加斯加、阿曼、巴基斯坦、卡塔尔、塞舌尔、叙利亚、坦桑尼亚以及阿联酋。USPS在服务中断公告中指出,由于中东地区冲突导致物流运输受到影响,目前暂时停止接收寄往这些国家的邮件和包裹,直至另行通知。
TikTok卖家抢跑海滩经济,一款比基尼月销70w+提前爆单!比基尼卖家在TikTok闷声发财
Visa推出智能支付授权系统,提升交易成功率Fin123获悉,近日,全球数字支付公司Visa宣布,推出一项新的支付授权能力“Visa Intelligent Authorization”,该功能集成在Visa Acceptance Platform平台中,允许收单机构通过单一API连接实现跨主要银行卡网络的交易处理,从而帮助银行及其他金融机构在不重建核心基础设施的情况下升级其支付处理能力。在数字支付体系中,授权环节是交易完成的关键步骤。通常情况下,收单机构会将交易授权请求通过银行卡网络实时发送至发卡银行,由发卡银行在几秒钟内完成批准或拒绝。
国产“花盆灯”爆火TikTok,刚上架就卖了260万+!能种花的灯走红TikTok,中国卖家靠它月入超百万
亚马逊为延迟收货的消费者推出7%折扣AMZ123获悉,近日,据外媒报道,亚马逊推出一项新服务:为选择延迟收货的消费者提供7%的折扣,显示出亚马逊的策略发生转变,从“快速配送”转向“慢却便宜”的模式。推动这一转变的直接原因是运输费用的持续飙升。自2020年以来,联合包裹(UPS)和联邦快递(FedEx)的基本运费每年上涨4.9%至6.9%,同时还提高了燃油附加费、地址更正费和住宅配送附加费等一系列费用。UPS和FedEx两家快递公司还收紧了包裹尺寸规定,并采用向上取整的方式计算运费,其最便宜的服务起价已达每件12美元。物流企业也在主动调整业务结构。联邦快递首席客户官布里·卡雷尔在上月的投资者会议上明确表示:“联邦快递并不适合运输T恤衫。
补贴数百万!深圳龙岗拟推出《龙虾十条》AMZ123获悉,近日,据媒体报道,开源AI智能体OpenClaw(因其图标被俗称为“龙虾”)在全球开发者社区持续爆火,这也吸引了地方政府进一步布局人工智能这一新赛道。3月7日,深圳市龙岗政府在线网站发布《深圳市龙岗区支持OpenClaw&OPC发展的若干措施(征求意见稿)》(以下简称“龙虾十条”)。该措施拟于2026年起施行,有效期3年,核心目标直指打造全球智能体创业首选地。图源:深圳市龙岗政府在线网站《龙虾十条》主要聚焦于“零成本启动”与“包圆式服务”,旨在解决智能体从“能看会说”向“能干会干”进化过程中的关键痛点。
复活节大促在即,TikTok一款盲盒彩蛋7天卖了67万+!众所周知,复活节彩蛋象征着重生和希望,是节日的标志性符号之一。每年的复活节期间,欧美大小社区都会举行Easter Egg Hunt(找彩蛋大作战)活动,孩子们兴奋地满地找蛋。而这延续近千年的玩法似乎正在被一款TikTok玩具彩蛋所改写,比起户外寻寻觅觅找蛋的狼狈,“居家孵蛋,静待蛋开”,成为躺平式过节新选择。01复活节彩蛋,有了新玩法虽然距离美国TOP5热门节日之一的复活节还有近一个月的时间,但TikTok美区的消费热情已经被提前点燃,这一“芳心纵火犯”便是美区一款上架仅一周的新品玩具。
被中东战火“烧”到利润线后,卖家在这个平台悄悄赚钱2026年,全球贸易秩序正在进入重构的深水区。中美关税战的硝烟尚未散去,反而随着国际局势波动变得更加难以预测;美伊以冲突又接着爆发,中东地缘政治局势愈发紧张,像一把达摩克利斯之剑悬在跨境卖家的物流成本之上……在逆全球化浪潮抬头的当下,稳定、对华关系友好的电商市场,已然成为了稀缺但又必需的资源。而翻开世界地图,沿着“一带一路”的倡议版图向西看,东欧——这个连接亚欧大陆的枢纽,正是少有的兼具增长潜力与环境确定性的出海价值洼地。这里没有剧烈的地缘波动,没有严苛的单边壁垒,依托“中欧班列”等基础设施的互联互通,中国产品能更高效率地触达终端消费者。
致中国跨境卖家与物流同仁的一封倡议书!这是大森林的第403篇原创自开年以来,跨境电商物流正深陷一场由美国海关对于不合规申报模式的高强度打击动作,市场也因此陷入极度不安和混乱当中。相信资深卖家与物流同行都清楚,美国进口清关历来有明确的合规要求,因不合规导致退运的情况往年也时有发生。但受美国市场体量等因素影响,以往的退运事件并未真正引起行业足够重视。而这一次,监管部门正以更强硬的手段,推动行业回归合规正轨。这是一次影响深远的行业事件。我们深知,改变长期形成的习惯必然伴随阵痛,但如果这个不良习惯已经让行业走向极端,那总要有人站出来去告诉市场,什么是正确的,我们正确的方向在哪里。
从排名45到首页16位!一款上架半年的免疫补剂,做对了哪一步让自然流量彻底爆发?保健品类目是亚马逊公认的“高门槛赛道”。一方面合规审核严格,另一方面流量竞争也极其激烈。很多卖家在推广过程中最常遇到的问题是:广告烧得很快,但关键词排名始终卡在中后段,自然流量迟迟无法突破。小V今天要通过一个真实的Immune Support Supplement案例,拆解卖家Carissa如何在产品进入增长阶段后,通过 VIPON 做一次关键词突破,让自然流量进一步放大。亚马逊上的同类品展示一、当Listing进入增长期,为什么还需要解决“转化信号放大”的问题?很多卖家会有一个误区:只要产品已经开始稳定出单,就可以完全依赖广告慢慢爬排名。
山东跨境电商,“支棱”起来了!专栏介绍在全球贸易数字化转型的浪潮中,“跨境电商+产业带”正成为驱动我国外贸增长的重要引擎——通过融合我国区域特色产业集聚效应与跨境电商的数字化能力,加速传统产业转型升级,并构建起了“中国智造”直达全球市场的通道。据不完全统计,我国已形成逾千个特色产业集聚区,覆盖纺织服饰、智能家居、3C电子、装备制造等多元领域。如珠三角服饰产业带、长三角轻工制品产业带等区域已借助跨境电商新业态实现全球化布局。作为行业观察者,AMZ123特此发起《产业风口》专栏,聚焦“跨境电商+产业带”模式发展,致力于为跨境电商从业者及创业者提供涵盖产业集群资源、标杆企业案例、市场适配方案等维度的实战指南,助力企业把握出海机遇。
《2026TikTok电商白皮书(下)》PDF下载2026TikTok电商白皮书(下)
《2026TikTok电商白皮书(上)》PDF下载2026TikTok电商白皮书(上)
《美国美妆市场观察》PDF下载25Q1-Q3 美国高端/大众美妆市场 yoy4%/5%(据 Circana),其中大众香水香氛增长最强劲,而剔除此品类,高端整体表现较大众更优;消费者正压缩“非必要型”消费支出(Ulta)
《2026印度尼西亚电子商务行业报告》PDF下载印度尼西亚(以下简称印尼)作为东盟最大的经济体,贡献了该地区约36%的GDP并展现出约5%的稳健增长韧性。依托2.85亿的庞大人口基数及30.4岁的年轻化结构,印尼已实现80.66%的互联网渗透率,且移动端用户占比高达98.7%。这种高度的移动化特征与日益成熟的数字支付基础设施,共同构成了印尼数字经济发展的坚实底层支撑。
《2026各国全局展望》PDF下载随着超大规模数据中心企业(Hyperscalers)仍受产能樽颈问题扰,加上初创企业纷纷宣布已订立为期多年的合作夥伴关系以锁定运算能力,预期人工智能基础设施的投资将会保持强劲为整个数据中心价值链中人工智能推动者的短期需求带来支持。
《2025中国企业出海年鉴》PDF下载2025年,中国企业出海的行业范围持续扩大,从零售电商、茶饮、文娱,到A1、汽车与硬件,几乎所有主要行业均在加快出海步伐。与此同时目标市场更加多元:东南亚作为试验场,中东、拉美与非洲成为重要增量来源,欧美依然是高门槛、高价值的战略高地。
《2025中国出海新锐消费品牌榜单报告》PDF下载在全球化浪潮与中国品牌创新活力交汇的今天,我们正见证着一场前所未有的出海变革。新锐品牌们以数字为帆、以洞察为舵,不仅在重构全球消费市场的竞争格局,更在重新定义“中国创造”的价值内涵。
《OpenClaw在跨境电商运用的11个场景大全》PDF下载OpenClaw是一款开源的高权限AI智能体框架,支持用户在本地部署具有系统级操作能力的AI助手。
该项目在短时间内经历了三次更名:最初名为Clawdbot,后因商标问题改为Moltbot,最终于2025年1月定名为OpenClaw。其强大的功能在跨境电商领域的选品、数据分析、美工、竞品调研等方面也大放异彩。













